Add and resolve comments on diagrams in Google Drive

You can add comments to diagrams, reply to and resolve comments on files stored in Google Drive, as well as comments on draw.io diagrams attached to pages in Atlassian Confluence Cloud, Data Center and Server instances.

Work with comments on diagrams in Google Drive

Comments are useful when working on diagrams in teams in Google Drive, or leaving feedback for teachers and students on diagrams in Google Classroom.

View comments: Open your diagram file from Google Drive in the draw.io editor, then select View > Comments from the menu.

Add a comment: Click on Create (+) at the bottom of the Comments dialog, enter your comment in the text field, then click Save.
Add a comment to a diagram stored in Google Drive via the draw.io editor

To allow others to make comments on your diagrams, you must share your diagram file with at least the Commenter role enabled.

Learn more about sharing diagrams stored in Google Drive

Edit and delete comments: Under each saved comment are some options - you can Edit and Delete your own comments.

Reply to a comment: You can reply to other people’s comments. Click on Reply, enter your comment and click Save. Replies will be nested.
Reply to a comment on a diagram stored in Google Drive via the draw.io editor

See new comments: Click on the circular Refresh icon at the bottom of the Comments dialog.

Resolve comments: Click on Resolve under the comment (or thread) you want to resolve. It will disappear from the list of open comments. To see all comments, click on the tick button at the bottom of the Comment dialog. Resolved comments are not displayed in the diagram viewer.

Click on Reopen if you want to reopen a comment thread.
Click on the tick icon in the Comment dialog to see the resolved comments.

Work with comments in the viewer: The draw.io viewer will also show comments by default, but you need to open the diagram in the editor to add, edit, and delete comments and write replies. You can Resolve comments when using the draw.io viewer.

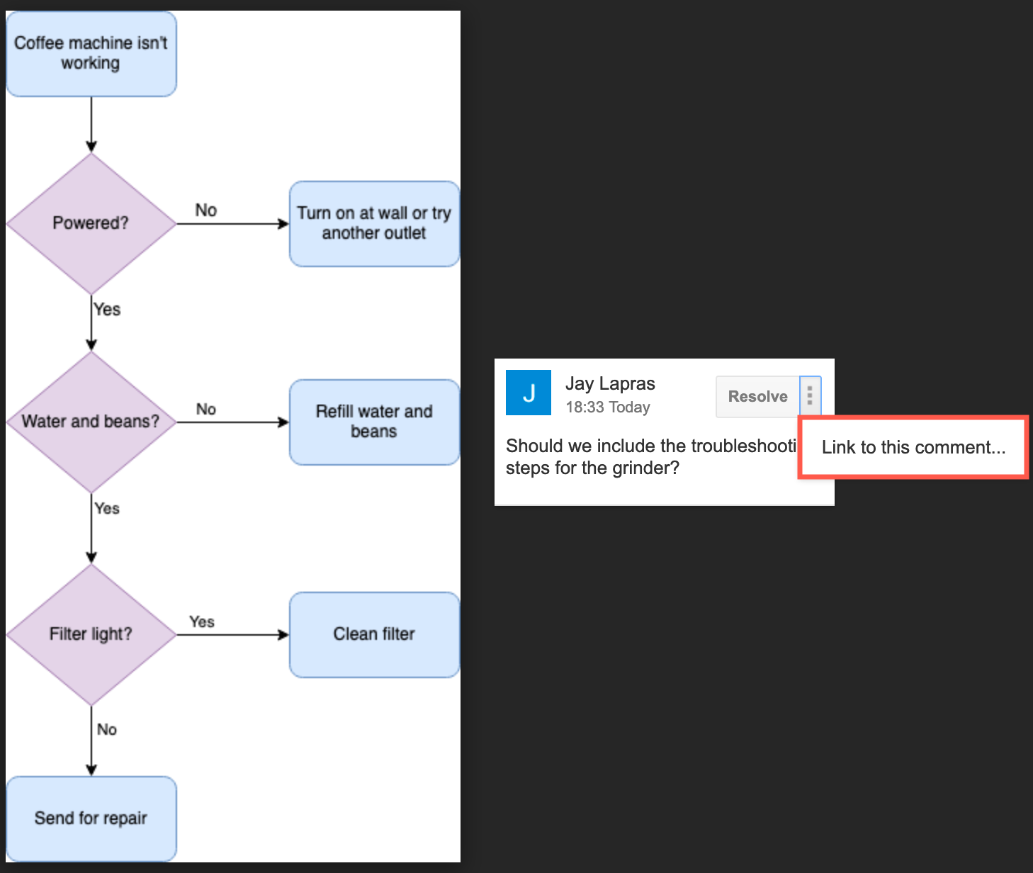
To copy a link to a specific comment, click the vertical dots next to the Resolve button, and select Link to this comment.
Copy a link to a specific comment in the draw.io viewer for files stored on Google Drive